CMS та Framework: що обрати для інтернет-магазину
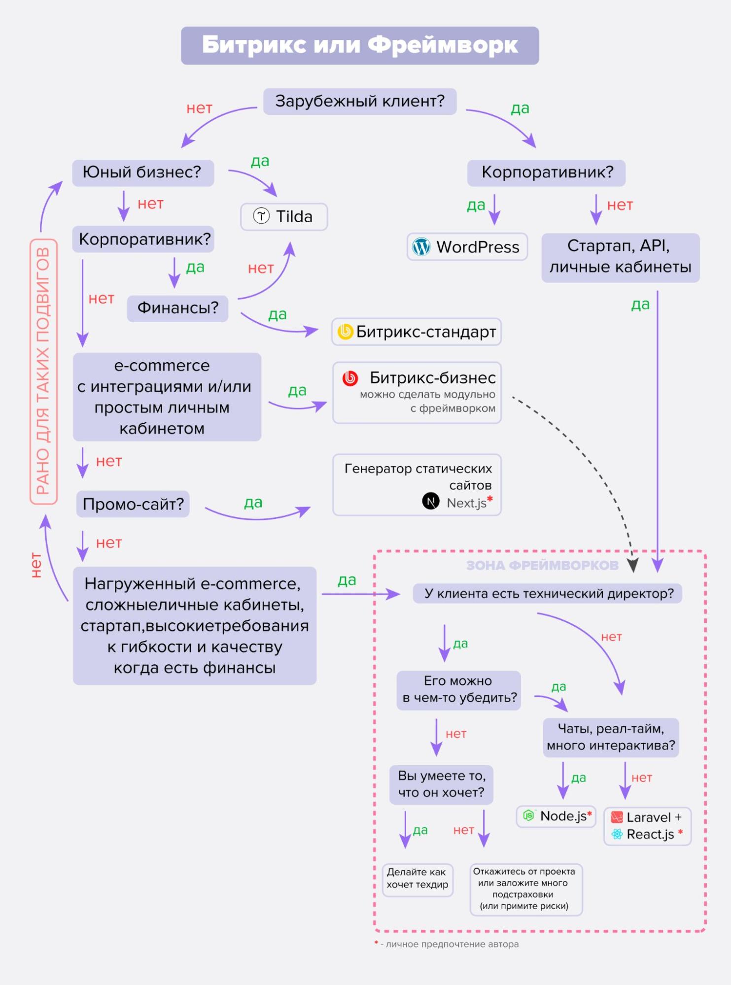
Якщо у вас малий або середній бізнес, ви продаєте стандартні товари за класичною схемою та використовуєте звичайні системи обліку та аналітики — вам підходить розробка інтернет-магазину на CMS.
Для масштабних проєктів або невеликих, але з незвичайними пропозиціями та бізнес-процесами, краще вибрати фреймворк.
Усе, питання закрите, розходимося!
А якщо цікаво, чому так, запрошую трохи заглибитись у тему.
Що таке CMS та Framework, і навіщо мені взагалі вибирати?
CMS (Content Manager System) — система керування контентом, готовий вебдодаток на основі якого, може бути зібраний ваш сайт. Її ще називають движок і в неї включена, як адміністративна панель для управління, так і інструменти для створення інтерфейсу користувача, тієї частини інтернет-магазину, якою будуть користуватися відвідувачі.
Усі CMS схожі на конструктор із модулів, які відповідають за різні функції. Деякі з них настільки високого рівня абстракції, що для роботи з ними не потрібно навіть знати HTML, взагалі нічого не потрібно знати — оформлюй підписку і збирай собі сайт сам із готових шаблонів. Інші складніші, вимагають досвіду у веб-розробці, але набагато продуктивніші та дають більший простір для кастомізації під особливості проєкту. У них уже є все для старту продажів та можливість доопрацьовувати, щоби додати, наприклад, українські сервіси оплати чи обліку. Ось вони й підходять для інтернет-магазинів.

Framework — теж двигун, але набагато складніше. Тут у вигляді частин конструктора виступають набори бібліотек для різних мов програмування, що полегшують розробку сайту з нуля. З фреймворком ваш інтернет-магазин буде унікальним цілком і повністю. Навіть адміністративну панель напишуть спеціально для вашого бізнесу, щоби зручно було всім керувати. А клієнтська частина може виглядати взагалі як завгодно. Креативно-сучасно, як, наприклад, у Tesla чи Apple, чи класично, як умовного Amazon чи iHerb. Головне, що в будь-якому випадку за красивим фасадом будуть потужні інструменти рендерингу графіки та анімації, управління та аналітики та багато іншого недоступного проєктам на CMS. Фреймворків, до речі, також дуже багато.
Отже, вибирати щось із цього потрібно, по-перше, тому що сайту в будь-якому випадку потрібен двигун. По-друге, тому що CMS та фреймворки краще підходять для різних проєктів.
Відразу прояснимо: Що краще розв'язує задачі саме вашого бізнесу, те і краще!
Є красиві, але «мертві» сайти на фреймворках, які нікому не цікаві, бо спочатку створювалися незрозуміло для кого. Є інтернет-магазини на самописних CMS-ках, яким уже так багато років, що користувачі звикли до специфічного інтерфейсу, а маса посилань настільки величезна, що Google показує їх за високочастотними запитами в першій трійці результатів. Нові, зрозуміло, так ніхто не робить, та приклади вище швидше виняток із правила. Але вони підтверджують аксіому, що використання будь-якої CMS або фреймворку взагалі не гарантує, що сайт буде в топі, а відвідувачі в захваті.

Щоби це стало так, потрібно інтернет-магазин оптимізувати, наповнювати контентом, запускати рекламу, а також постійно доопрацьовувати. Останнє, зрозуміло, мало кому подобається, але факт залишається фактом: по-перше, «напхати» в сайт усе, що тільки можна не лише довго й дорого, а ще й не ефективно, бо краще додавати тільки те, що потрібно цільовій аудиторії. По-друге, найкрутіша попередня аналітика, усе одно попередня, і точно дізнатися, що сподобається вашим користувачам, а що ні, можна тільки після запуску проєкту та перевірки його на практиці.
Але це все лірика, нумо розбиратися, що краще для інтернет-магазину CMS і Framework?
CMS: особливості та переваги
Кращі CMS для e-commerce, які поширюються за вільною ліцензією — Magento, OpenCart та Drupal. Вони створені спеціально для інтернет-магазинів. Усе потрібне для початку продажів є в коробці, а все трохи менш потрібне можна завантажити з фірмового магазину, іноді навіть безкоштовно, але частіше за гроші й підключити майже у два кліки. Або замовити розробку модуля з потрібними саме вам функціями, щоб інтегрувати його.
Конструктори сайтів WIX, Shopify WordPress з плагіном WooComerce та інші не підходять для інтернет-магазинів із більш ніж 50 товарами, яким хочеться просунутися в пошуковій видачі. Не те щоби їх не можна було зробити функціональними та оптимізувати, просто це складно та невигідно. Ось, якщо вам потрібна гарна вітрина за підпискою з можливістю онлайн-оплати для маленького локального бренду, який ви просуватимете в соціальних мережах, тоді сміливо обирайте конструктор.
А тепер розберімося, чим хороші й не дуже CMS для e-commerce:
- Швидкий старт і передбачуваний результат. Уся основа сайту вже готова — бери адаптуй та доопрацьовувати. Це суттєво прискорює початок і всю розробку загалом. Базові функції, наприклад, кошик або пошуковий движок уже є в CMS. Додаткові модулі можна завантажити в магазині, а у всіх компаній з веброзробки, що заслуговують на довіру, є готові рішення для всіх частих завдань. Наприклад, підключення українських систем оплати та доставки чи звичних вам систем обліку. З цього випливає, що вам не просто чітко назвуть терміни та ціну розробки магазину, буквально відразу після обговорення побажань та складання ТЗ, а й мінімальний шанс форс-мажорів.
- Шаблонність. Зворотний бік кожної переваги — недолік CMS. У базовій збірці може бути те, що вам не потрібно й буде лише гальмувати сайт. Можливості доробок обмежені, й іноді потрібну вам функцію буде неможливо реалізувати через конфлікти з двигуном. Адміністративна панель є і яка є, такою вам і доведеться навчитися користуватися. Якщо не витратити достатньо часу на кастомізацію дизайну, то у вашого сайту обов’язково з’явиться такий же «ледачий» двійник, а може й кілька сотень.

- Користувальницький досвід. Чим дійсно хороша шаблонність, так це передбачуваний UX. В інтернет-магазині буде звичний користувачам інтерфейс, який вашим розробникам не доведеться писати з нуля. Передбачуваність і зрозумілість, те що потрібно для інтернет-продажів, щоби відвідувач не злякався й легко знайшов усі необхідні йому базові функції. Ви, зрозуміло, зможете кастомізувати інтерфейс, змінювати форми, кольори, шрифти й навіть розташування блоків. Але зробити так, щоб, наприклад, меню висипалося на екран натисканням на сонечко в лівому нижньому кутку — ні. І це добре для 99,9 % проєктів.
- Безпека. З одного боку, якщо у двигуні знайдеться вразливість, ваш інтернет-магазин може постраждати від неї, як і будь-який інший на цій CMS. З іншого боку, безпека унікального сайту на Framework — це тільки ваш головний біль. Проблеми в CMS ком’юніті розробників з усього світу виправить за пару годин, а якщо хтось поставить собі за мету зламати саме ваш сайт (що буде складно через не шаблонний код), то боротися з ним доведеться самотужки.

- Оновлення. З новими версіями CMS та плагінів приблизно така сама історія, як і з безпекою. З одного боку, усе, що ви використовуєте оновлюється автоматично і ви можете навіть не знати. З іншого боку, розробник купленого й тим більше безкоштовно завантаженого вами плагіна, може не встигнути адаптувати його до нової версії движка і, як наслідок, у вас виникнуть проблеми. Добре, якщо не встиг, а якщо взагалі ніколи не збирається це робити? На щастя, це проблеми більше конструкторів сайтів, а там, якщо ви платите за розширену передплату і вам допоможуть розв’язувати проблеми. Щоб уникнути таких проблем з CMS для e-commerce, достатньо замовляти розробку у відповідальних компаній, які самі написали модулі і стежать за їх актуальністю.
Framework: особливості та переваги
Найпопулярніші фреймворки для e-commerce та й не тільки — Symfony та Laravel. Але якщо вам хочеться використати інший — будь ласка, тільки знайдіть фахівців, адже Framework просто набір інструментів для роботи з мовою програмування. Від фреймворку на відміну від CMS не залежить майже нічого, на будь-якому з таких двигунів можна написати будь-що з будь-якими потрібними вам функціями. З цього і випливають усі їхні переваги та недоліки:
- Продуктивність та гнучкість. Ваш інтернет-магазин може бути як завгодно незвичайним і складним, але водночас його продуктивність у будь-якому випадку буде вищою, ніж у простого на базі CMS. Просто тому, що не буде нічого зайвого, а архітектура буде спроєктована з урахуванням усіх потрібних функцій. Простіше кажучи — жодних «милиць».
- Масштабування. Покращувати інтернет-магазин на фреймворку можна безкінечно й робити це безболісно для проєкту. Просто ставте завдання розробникам, і вони пишуть нову функціональність. Нічого не зламається «раптово» й не працюватиме гірше. Усі компоненти сайту тільки ваші — оновлюйте та модифікуйте його, коли самі захочете.
- Час та гроші. У той час як CMS від готового сайту відокремлює налаштування та кастомізація, фреймворку, щоби перетворитися на інтернет-магазин, потрібно в десятки разів більше часу. А оскільки кожна функція в ньому буде унікальною, то і грошей потрібно відповідно більше. Додайте до цього колосальні витрати на тестування, щоби все добре працювало разом і на всіх пристроях і те, що послуги самих програмістів у рази вищі, а потім ще раз подумайте, чи потрібен вам фреймворк. Страшно звучить? Насправді все не так погано. Якщо ви приходите в діджитал-агентство з великим досвідом, то розробники мають готові рішення для класичних завдань інтернет-магазину на фреймворках. Наприклад, для тієї ж адміністративної панелі чи Кошика. Перевикористання коду робить різницю в ціні та часі вже не такою лякаючою. В цілому. Але для кожної унікальної функції все написане вище залишається актуальним. Будьте готові.
Висновок: так що ж вибрати CMS або Framework?
Підбиваємо підсумки.
Вибирайте CMS якщо у вас:
- невеликий бюджет та/або стислий термін;
- класичний інтернет-магазин — базових функцій у CMS та її розширення достатньо для проєкту.
Вам потрібен Framework, якщо у вашого інтернет-магазину:
- нешаблонна бізнес-логіка та незвичайні функції;
- дуже велика кількість користувачів та/або інше значне навантаження на сайт;
- є потреба у вільному масштабуванні проєкту.
Сподіваюся, мені вдалося пояснити, що CMS це не тільки «просто й шаблонно», а Framework не просто «складно й незвичайно». Але, незалежно від цього, рекомендую прислухатися до думки розробників, які займатимуться вашим інтернет-магазином. Вони так само, як і ви зацікавлені в тому, щоби проєкт вийшов у всіх сенсах добре і знають сотні нюансів, що впливають на те, яку CMS або Framework краще вибрати для вирішення ваших бізнес-завдань. Можливо це буде розробка інтернет-магазину на react redux.




